

简介
实测源码
基于:29系统;模板名称:微量简约后台系统;
推荐配置
服务器:2核2G(前期)
面板:宝塔面板
MySQL版本:5.6
PHP版本:PHP7.4(要安装 redis,fileinfo,sg11-16,igbinary拓展)
当然用别的也行不过本人用的是以上版本用别的有问题换成推荐配置就行,拓展必须安装否则不可正常使用
步骤一
注意第一次下载的安装包为最新版本,后续更新在站点管理内在线更新即可!
将压缩包上传到网站根目录并解压!
步骤二
设置网站伪静态为:
location / {
try_files $uri $uri/ $uri.php$is_args$args;
}

步骤三
本程序可增量安装与全新安装,增量安装不影响你现有数据
打开根目录confing文件夹的authcode文件填入数据库信息以及你的程序的授权码
这个就不弄图片了自己找吧写的挺清楚的
步骤四
访问:你的网址(比如:baidu.com)进行安装
安装时可选增量安装或者覆盖安装
安装完成后会显示配置教程可以跳过,直接完成看下方步骤即可
安装完成初始账号密码为123456,自行在数据库修改,使用旧数据的直接忽略即可
步骤五
挂计划任务与进程守护管理:
需要挂的计划任务(时间自己看着办):
质押检测(质押一般是1分钟一次):域名/redis/zhiya.php
UI打卡单页入队:域名/redis/daka_ru.php
鲸鱼运动单页进度入队:域名/redis/w_redis_ru.php?uid=1&key=自己台子的uid为1的key
鲸鱼运动单页进度出队:域名/redis/w_redis_chu.php?uid=1&key=自己台子的uid为1的key
参考以此类推
需要挂的进程守护(下单进程数量设置为1其余设置为5):
全自动进度启动命令:
nohup php redis_process.php &
全自动秒处理进度启动命令:
nohup php redis_dcl.php &
全自动下单启动命令:
nohup php redis_add.php &
批量同步启动命令:
nohup php pltb.php &
UI打卡单页启动命令:
nohup php daka_chu.php &
批量补刷订单(无需挂已经内置了直接就可使用)
参考以此类推

有人反馈安装后网站设置打不开
给大家说一下问题修复:
数据库表qingka_wangke_config里面有这个字段 tcgonggao
需要将这个字段里面的内容清空即可正常打开,因为覆盖安装之前的内容这个字段内有回车比如原来是这样:
改为这样就可以正常打开:
有人反馈进度不更新
有人反馈进度不更新,进度不更新的问题已经彻底清除,更新到最新版本即可!
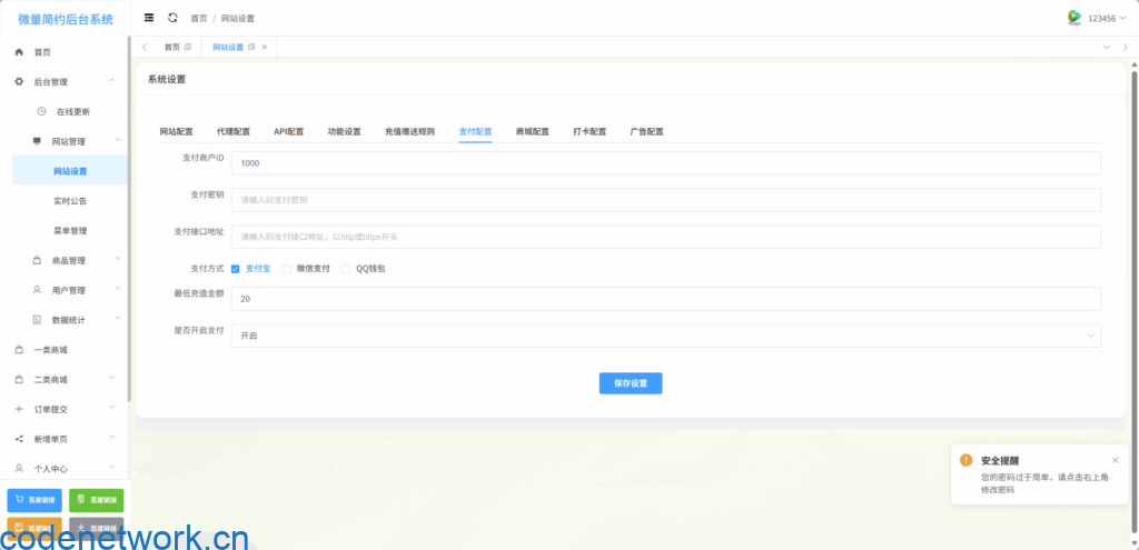
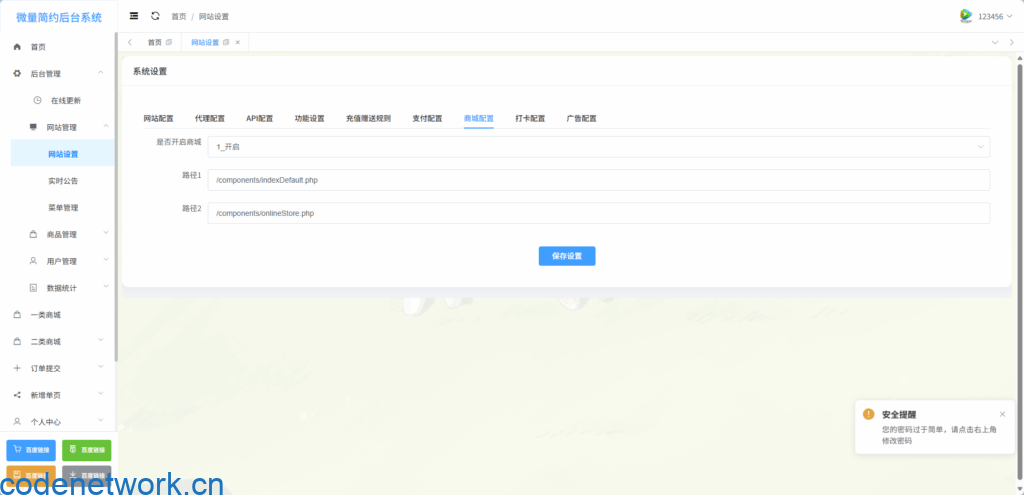
下方为功能与图片预览图

































































